数据整理工具非常实用,收集/查询数据,创建一个表单就OK。
活动报名、市场调研、新员工入职、招聘、留言、投票、查询成绩....都可以用表单,表单的应用场景非常多,而且支持一键导出表格。
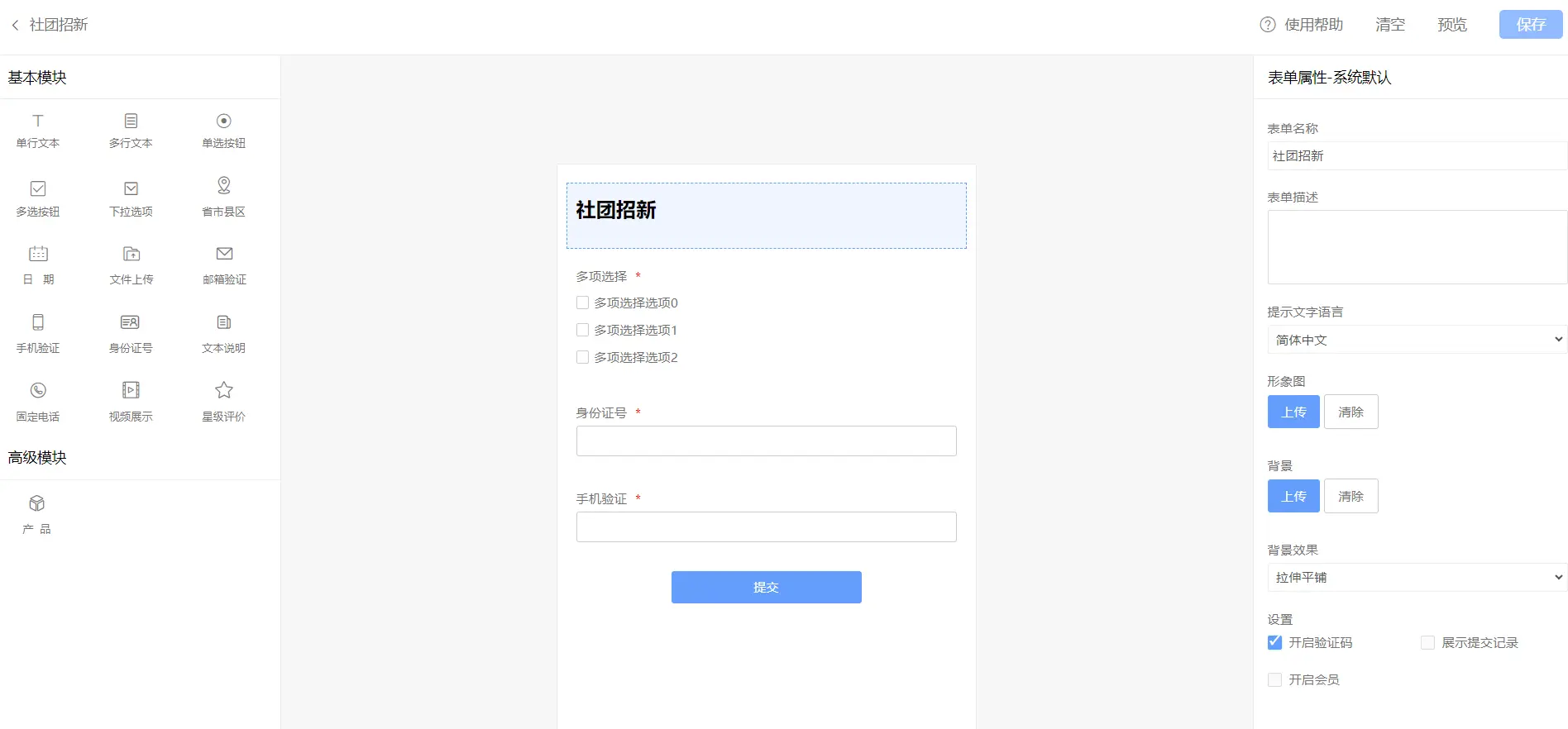
举个例子:社团招新表单。

把表单“丢”出去让访客填写就好了,最后按一下导出键,就是一个漂亮的社团招新信息表。

支持创建不同类型的表单,包括普通表单,查询表单和投票表单:

从模板中创建表单,可以立即获得一个常用的表单:

对表单进行修改只需点击基本模块,在右侧设置属性:

支持一键免费生成表单小程序:

总结:
评价是--简单、准确、高效,必须好评。
假如你是创建表单的一方,你会发现表单让一切变得简单,而且不需要你去做数据的搬运工,也不再担心数据太多在录入的过程中出错,节省了录入数据和校对数据的时间;还能提供数据给用户查询,比如体检报告,不需要一份份发给用户,让用户打开表单小程序查询即可;还能发起投票。
创建表单的操作简单到大家都可以立即上手,十分友好。
假如你是使用表单的一方,你会获得良好的体验,填写信息,检查后提交即可;查询数据,比如查报价,你问客服某个商品的报价多少,半个小时过去都未必得到答复,但是有表单就能自己查。
你是不是已经想了好多种表单的用法了?快去创建表单吧~